SIGNL4 Integration with Midio
Midio is a visual programming platform for building and automating workflows, integrations, and AI-driven processes. It lets teams visually connect logic, data, and services to create complex systems and AI agents without traditional coding, supporting triggers, schedules, and external APIs. It blends low-code ease with powerful logic and service connections for real work automation.
SIGNL4 enhances Midio with reliable mobile alerting, including a mobile app, push notifications, SMS messages, voice calls, automated escalations, and on-call scheduling. SIGNL4 ensures that critical alerts reach the right people reliably – anytime, anywhere.
Prerequisites
- A SIGNL4 (https://www.signl4.com/) account
- A Midio (https://midio.com/) account
How to Integrate
Integrating SIGNL4 with Midio is straightforward. You can easily add SIGNL4 mobile alerting to your workflows to send or close reliable mobile alerts.
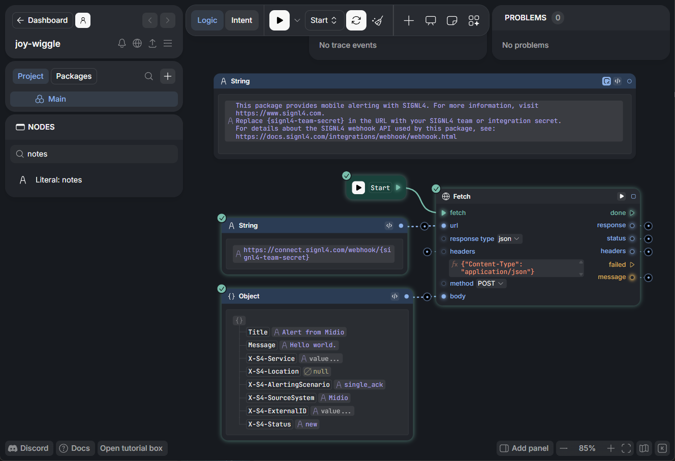
For your convenience, there is a ready-to-use package called “SIGNL4 – Mobile Alerting” encapsulating the SIGNL4 outbound webhook. You can add this package and adapt it to suite your needs.
A project in Midio then looks like this:

Please refer to the SIGNL4 webhook API documentation for more information about the parameters.
The alert in SIGNL4 might look like this.

